我必须开发一个样本分析网络应用程序。我通常用给定的EER图来编写应用程序,但这一次我必须自己编写。

我解释:
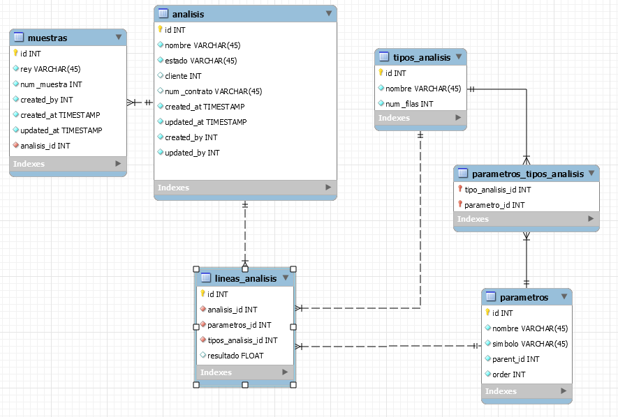
将有超过1种类型的分析(tipos_analisis表)和许多参数(参数表)。另外,tipos_analisis表有许多行(num_filas列)。这将用于必须创建多少相同类型的分析。然后,用户将不得不将不同类型的分析与其相应的参数配对。将存储在N:M表parametros_tipos_analisis中。
然后,我有样品(表)。从样本中,用户将创建一个对一个或多个样本的分析。在创建分析时,将创建N行以进行填充。此行是根据每种分析类型、其行数和它们的参数创建的。例如,如果两个分析类型各有10个参数,其中一个有2行,而另一个有1行,则此分析将创建30个分析行,每个分析列将在稍后的analysis_rows表(lineas_analisis表)中填充:
那么,我的问题是,这将是批准的EER图表,我的应用解释?还是我该换点东西?数据库模型不是我最好的,我希望在开始编程之前确定它,避免将来的错误.
提前感谢!
发布于 2018-07-18 10:35:38
从总体上讲是有意义的。我发现的唯一错误是,muestras到analisis可能是M:N关系。一个样本可以用于多个分析实例,一个分析可以使用多个样本。
一些额外的想法:
lineas_analisis可能会有更多的列(结果时间、创建/更新等)。parametros.parent_id没有自我引用.我以为同一张桌子会有一把外键。created_by,created_at,parent_id,order都是英语,而剩下的是西班牙语。我倾向于总是使用英语,但任何一种语言都行。:)祝你发展顺利!
https://stackoverflow.com/questions/51396436
复制相似问题