背景
我正在使用Symfony 2开发一个应用程序,该应用程序的结构使得"Core“包定义了实体、关系和字段。然后,其他捆绑包就可以通过继承来专门化核心功能,即所谓的“子”包。
理论2注释已被用来定义一个称为“包”的核心实体。一个“包”把一个建筑设计和一块土地联系在一起--本质上是一套房屋和土地。我已经将示例削减到了一个更基本的形式,因此在下面的示例中您将找不到Land和ChildLand的定义,但是您可以假设它们是以类似的方式实现的。
更新
根据FreeNode #symfony频道上的用户,这是一个理论问题,因为app/控制台命令只是调用原则控制台。我使用的是理论2.3。
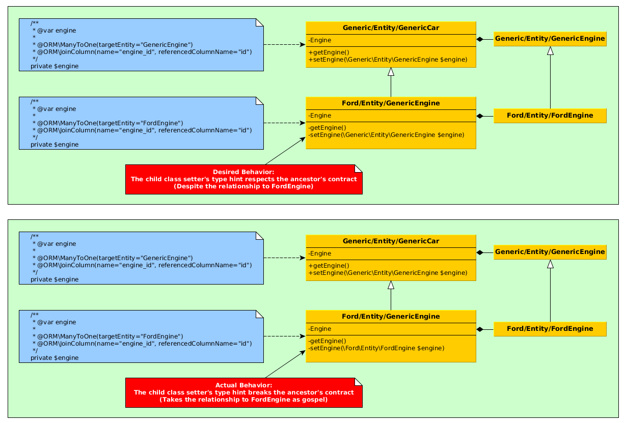
下面是一个图表,显示了导致问题的一般情况,这应该有助于将场景可视化:
(链接到全尺寸图像)

此外,这里还有一个链接,指向一个关于理论问题跟踪器的错误报告:http://www.doctrine-project.org/jira/browse/DDC-2605
更新2-更详细的ERD
实体之间关系的结构受到了质疑,因此下面是我们正在实现的数据结构的一个更好的例子。
主要的要求还是要有提供一组共享的实体和字段的核心类。公司包中的子类扩展了这些核心类。
我们确实详细地考虑了EAV,但是在这种方法中,我们将花费更多的时间来创建一个平台和工具来管理EAV数据,而不是满足当前的业务需求,我们将无法使用理论来管理实体,因为它们将在数据库中定义等等。
随着时间的推移,我对这个问题有了更好的理解,似乎唯一的问题是理论的CLI工具生成的better和setter,因为它们打破了下面提到的类型暗示契约。当手动纠正这些问题时,这个结构工作得很好。
(链接到全尺寸图像)

用工具生成实体
所以,一开始我使用命令行工具..。
> app/console doctrine:generate:entity...to生成具有基本字段映射的实体存根,然后手动将关系添加到land (因为工具似乎不支持关系):
这是生成的代码:
核心包实体:http://pastebin.com/3ujPT1mJ
子包实体:http://pastebin.com/sjAB0XJ2
生成Getters和Setters
接下来,我通过执行以下命令生成getter和setter:
> app/console doctrine:generate:entities CompanyCoreBundle
> app/console doctrine:generate:entities CompanyChildBundle它自动修改核心实体和子实体定义:
核心包实体:http://pastebin.com/kfQRxcnm
子包实体:http://pastebin.com/UdiPP9xX
问题!
因此,问题的关键是:如果比较核心和子包中的setLand函数,可以看到声明是不同的:
public function setLand(\Company\CoreBundle\Entity\Land $land = null)
public function setLand(\Company\ChildBundle\Entity\ChildLand $land = null)错误:( )
不幸的是,不同类型的提示会导致PHP严格错误的发生,例如:
PHP Fatal error: Class 'Symfony\Component\Debug\Exception\ContextErrorException' not found in ... Company/ChildBundle/Entity/ChildPackage.php on line ...和
Runtime Notice: Declaration of ... should be compatible with ... in ... line ...错误的原因
在对为什么这是一个问题进行了一些研究之后,我在几个地方读到,在子类中更改类型暗示会打破类型暗示契约(参见本文:在扩展抽象类时,是否有方法重新定义子类的类型提示?)。
选项?
有一些明显但不太理想的选择:
我的问题!(最后)
我的问题是,是否可以使用命令行工具来完成我在这里试图做的事情?理想情况下,我希望能够执行原则控制台命令来生成实体存根、getter和setter,而无需手动干预来修复子类中的类型提示。如果这是不容易实现的,那么接下来的最佳选择是什么?
感恩
谢谢!
发布于 2013-08-17 02:31:58
我不太清楚您将使用什么过程来定义实体,但是为了使用GenericEngine和FordEngine这样的原则创建可持久的实体,您需要@MappedSuperclass
http://docs.doctrine-project.org/en/latest/reference/inheritance-mapping.html#mapped-superclasses
这是相当于抽象类的教义。
在上面链接的页面上还有其他一些有趣的继承技巧。他们可能会帮你。
至于自动生成这些东西,它是可行的,但高于我的薪酬等级+50个声誉点。
(我自己,我会有一个Manufacturer实体,然后在Engine和Manufacturer之间有一对多的关系。但你不是这么问的。:-)
https://stackoverflow.com/questions/18098552
复制相似问题