
字段 | 描述 |
|---|---|
名称 | 用户自定的名字,可以于数据库节点的快速搜索 |
视图 | Oracle的管理包括两种视图:1.高级视图 -- 给数据库管理员用使用。主要功能:管理用户、模式、权限、表空间2.用户视图 -- 给数据库开发、运维人员使用。主要功能:管理表格、视图、存储过程等数据库对象 |
类型 | DBCS支持20多种数据库。值得注意的是版本。主版本为最新版本,对于一些比较老的版本,可以通过版本进行选择。 |
用户 | 登录数据库所使用的用户名。 |
密码 | 登录数据库所使用的密码。 |
模式 | Oracle的模式也是用户,为选填字段。如果没有填写会登录默认模式,如果填写了,会登录到设置的模式。 |
脚本来源 | 自定义加载脚本所在的目录,为选填字段。一旦配置了脚本加载目录,登录后打开查询窗口时候会自动加载自定义脚本。 |
注意:
1.Oracle数据库种的模式和用户是一个东西,这于PG\Mysql等其他数据库不同。
2.用户名和模式名默认不区分大小写。如果数据库需要强制区分大小写,需要用双引号把名称括起来。
3.DBCS对于Oracle登录支持sysdba,只要登录用户拥有sysdba权限,并且把用户名后面添加上”as sysdba”即可使用sysdba进行登录。

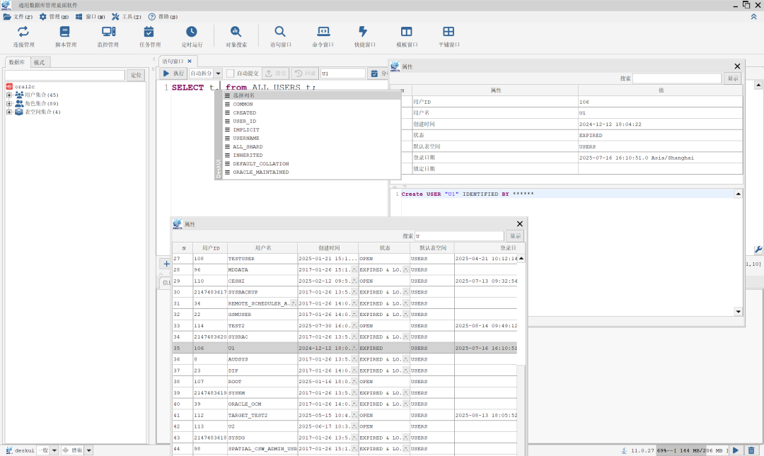
图:高级视图管理用户、权限等对象

图:用户视图管理数据、表格等对象
注意:
1.Oracle支持回收站,能够从回收站中找到被删除的表格和索引
2.Oracle 能够导出性能报告(AWR)
上述两点和其他数据库不同,大家可以测试体验一下。
DBCS图形管理工具不但能够减轻从业人员的工作量,而且也是新手学习数据库的利器。数据库的学习晋级在于实践,实践的效率远远高于读书、读文档、问AI,因此掌握一款图形化的数据库管理工具非常重要,它会作为一位忠实的朋友能陪伴大家很多年。