很多甲方的电子标书或者项目验收材料需要每页盖章,这个工作量其实非常巨大。一份几百页的电子材料,打印、盖章、扫描很有可能需要花费一上午的时间。今天教给大家一招,使用DESK花费1分钟搞定这个需要一上午的工作。
1.多选PDF文件,弹出印章对话框
2.选择印章水印,启动电子盖章过程
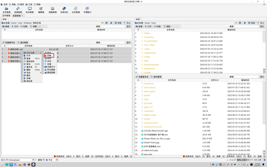
浏览到目标PDF所在目录,多选PDF后右键鼠标,如下图所示

点击“印章”右键菜单,弹出印章对话框后,选择印章图片,并且把输出PDF的颜色设置为灰色。

点击“启动”按钮后,在生成了对应的盖章文件。

最后比较一下盖章前后的效果吧。

DESK的PDF文件盖章功能非常实用,里面具备几个实用特点:
1.支持多个PDF统一盖章
2.支持印章大小设置
3.支持盖章位置设置
4.支持彩色或者黑白输出